Overview:
N3 AI Accounting offers a seamless solution for users transitioning from other accounting software. One of the standout features is the ability to directly import your extracted Supplier data without needing a pre-filled N3 template, ensuring a smooth and efficient migration process.
Disclaimer:
This guide is intended to assist users in migrating to N3 from their existing accounting systems. References to third-party systems, including screenshots, are for illustrative purposes only and may be outdated if the third-party software has changed its processes. Users should consult their provider's help documentation for the most current information. All trademarks and product names are the property of their respective owners. N3 does not claim any rights to the systems mentioned.
Scenario:
Export suppliers from SQL Accounting, UBS, Autocount Cloud Accounting, Autocount Desktop, QuickBooks Desktop, and Xero, and then import them into N3 AI Accounting.
Solution:
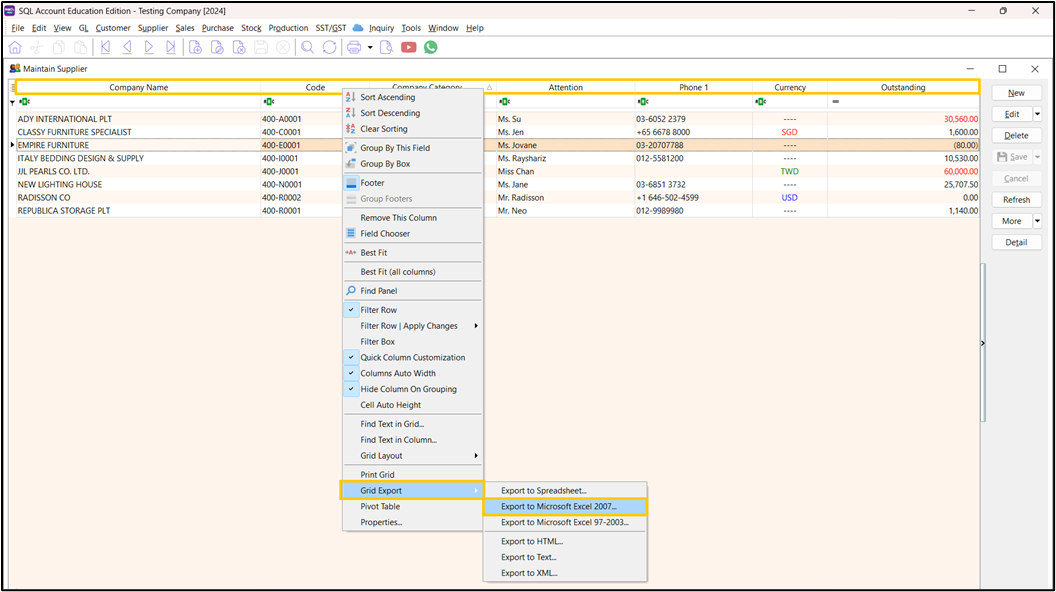
SQL Accounting
Upon logging in to SQL Accounting, on the Navigation Pane, click General Ledger > Maintain Supplier.
Alternatively, users may select Supplier > Maintain Customer.
On the Supplier List View screen, right-click on the table header, select Grid Export > Export to Microsoft Excel 2007.
Save and open the Excel File. Navigate to File > Save As, then enter your chosen file name, and change the Save as type to CSV (Comma delimited). Once you're finished, click Save.
UBS
Upon logging in to UBS, on the ribbon tab, click 2. General > 3. Creditors Listing. On the Creditors Listing pop-up window, configure the options as needed. Click OK once done.
On the Creditors Listing pop-up window, click Excel.
On the Export To Excel pop-up window, click Export.
Once MS Excel appears on your computer’s taskbar, click it to open. When prompted to save, select Save.
Select the file folder where you want to save your file. Enter your chosen file name, then set the Save as type to CSV (Comma-delimited). Once you're finished, click Save.
Autocount Cloud Accounting
Upon logging in to Autocount, on the ribbon ta,b click Master Data > Chart of Accounts.
Click on the XLSX logo to download the file.
The file should be under Downloads. Under the Recent Download history, click to open the .xlsx
Navigate to File > Save As then enter your chosen file name, and change the Save as type to CSV (Comma delimited). Once you're finished, click Save.
Autocount Desktop
Upon logging in to Autocount Desktop, on the Ribbon Tab, click A/P > Creditor Maintenance.
On the Creditor Type Maintenance List View screen, right-click on the table header, then select Export to Excel
Save and open the Excel File. Navigate to File > Save As then enter your chosen file name, and change the Save as type to CSV (Comma-delimited). Once you're finished, click Save.
Quickbooks Desktop
Upon logging in to QuickBooks Desktop, under Shortcuts, click Customers, then click Excel > Export Customer List.
On the Export pop-up window, select Create a comma-separated values (.csv) file, then click
Enter your chosen file name, then make sure that the Save as type is set to CSV (Comma-delimited). Once you're finished, click Save.
Xero
Upon logging in to Xero, on the ribbon tab, click Contacts > Groups or Customers > Ellipses (...) > Export.
The Customer Contacts will automatically be saved in the Downloads folder as a CSV file.
Application:
Users can now import the downloaded CSV files to N3.
Note: Make sure to make the file format in CSV format instead of Excel format.
System Scope: QNE AI Cloud Accounting / N3 AI Accounting
Was this article helpful?
That’s Great!
Thank you for your feedback
Sorry! We couldn't be helpful
Thank you for your feedback
Feedback sent
We appreciate your effort and will try to fix the article
















